杨嘉乐
▶️

杨嘉乐

AI 产品经理 · 动画创作者

专注 AI 产品设计与落地,热爱二次元动画创作。
相信技术与人文可以创造美好的产品体验。

AI 产品 动画制作 技术开发
About Me

关于我

杨嘉乐 - AI产品经理 · 动画创作者

广东海洋大学 · 大气科学本科 · 22岁

专注 AI 产品落地AIGC 内容生产, 具备从数据基建到 Agent 评测的全链路实战经验。 擅长将高壁垒行业知识转化为可执行的 AI 规则, 用 Vibe Coding 思维快速构建工具链提效。

50万+ 高质量训练数据集
92% Agent 好评率
5.6万 B站动画播放量
AI Agent 数据评测 AIGC 工具链 Vibe Coding 二次元动画
Portfolio

作品集

KXG动画
动画系列

KXG 夺冠之夏

原创动画系列,讲述少女们追求梦想的故事。B站累计播放量 5.6 万+

查看作品 →
制作幕后

AIGC 工具链:ComfyUI + Flux + LoRA 微调,通过 Stable Diffusion 生成高质量角色立绘与场景背景。

角色一致性:使用 LoRA 训练角色专属模型,确保同一角色在不同场景、不同表情下保持高度一致。配合 ControlNet 控制姿态与构图。

动画流程:AI 生成关键帧 → 人工精修 → 视频插帧 → 配音合成。全程使用 Vibe Coding 编写自动化脚本批量处理。

V-Tacit
游戏开发

V-Tacit · VTuber 自走棋

虚拟偶像题材自走棋,36 个角色 × 20 种羁绊

了解详情 →
航空气象 Agent
AI 产品

航空气象 Agent

基于 LangGraph 的智能航空气象分析系统,4+2+3 评估体系,LLM-as-Judge 自动评测。好评率 92%,P95 延迟 33s→15s。

可直接体验 →
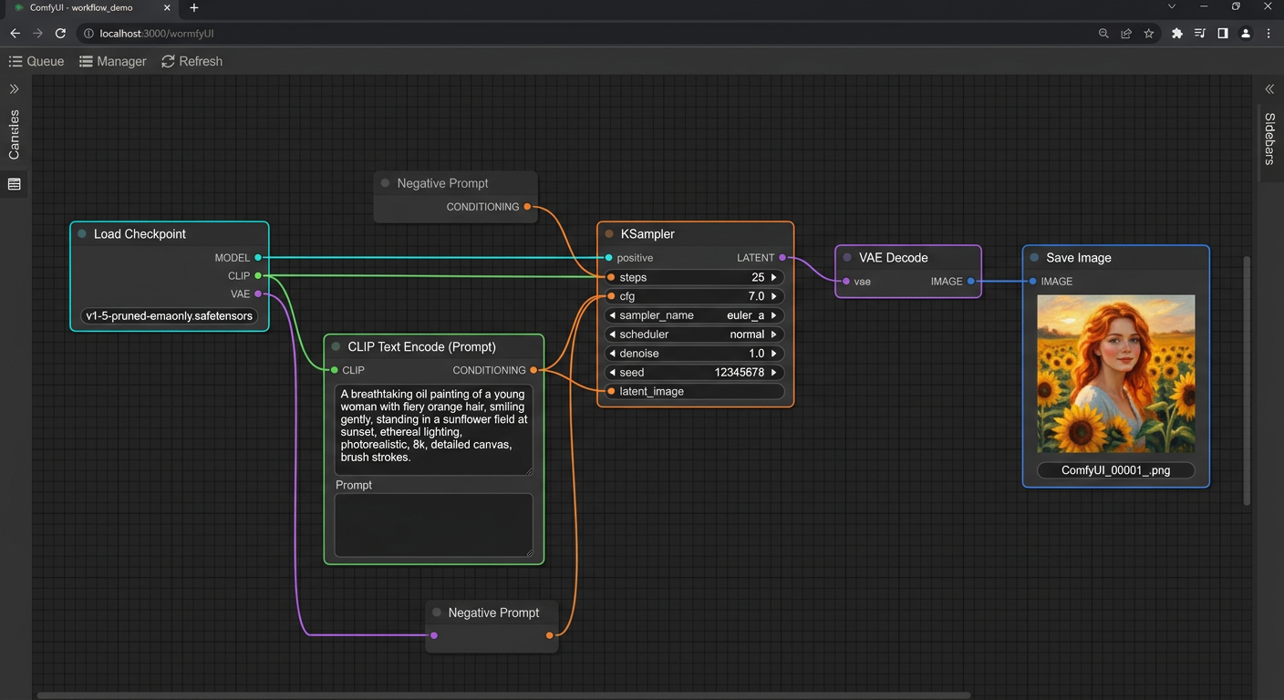
ComfyUI 工作流
AIGC 工具链

ComfyUI / Flux 工作流

AI 图像生成全流程:Flux 基座模型 + LoRA 微调 + ControlNet 精控,批量产出高质量动画素材。

工作流详情

模型选型:Flux 1.1 Pro 作为基座,LoRA 微调训练角色专属模型,ControlNet 控制构图与姿态。

批量处理:Vibe Coding 编写 Python 脚本,自动化 ComfyUI 工作流执行,日均处理 500+ 张图片。

质量控制:自动化质检脚本筛选低质量输出,人工精修关键帧,确保角色一致性达标。

Bilibili

B站视频

Skills

技术栈

AI / LLM

LangGraph ERNIE-4.0 Prompt Engineering FastAPI

AIGC 工具链

ComfyUI Flux LoRA Stable Diffusion ControlNet

游戏开发

Godot 4 GDScript PixiJS

产品设计

需求分析 用户研究 原型设计 PRD

前端开发

React TypeScript Next.js

工具 & 其他

Git Docker Figma Python
Experience

工作经历

2025.11 - 2026.01 多角色天气问答 Agent

AI 产品经理

从需求定义到评测全链路落地,构建多角色气象信息分发系统。负责数据集收集、独立搭建 Agent 评测框架,系统上线好评率 90%,任务完成率 80%→98%。

2025.09 - 2026.02 国家机场

AI 气象工程师

航空气象预报保障(雷暴/风切变/穿云积冰等复杂天气研判),识别出多角色气象信息分发效率低、口径不一的核心痛点。

2024.06 - 2025.07 百度云途腾(广州)科技有限公司

AI 数据运营

深度参与多模态核心业务,完成从"模型 SFT 对齐"到"AIGC 数据基建"再到"图视数据标注"的全链路能力进化。带领 10 人团队,产出 50 万+高质量数据集。

联系我

如果你对 AI 产品、二次元动画或技术合作有兴趣,欢迎联系我!

发送邮件